ver 2026.3.2
Center of your
web hacking operations
A cyber security toolkit blending manual testing with AI Agents.
open source backend
for transparency
open
database
connect your tools
opinionated
frontend
build for hackers
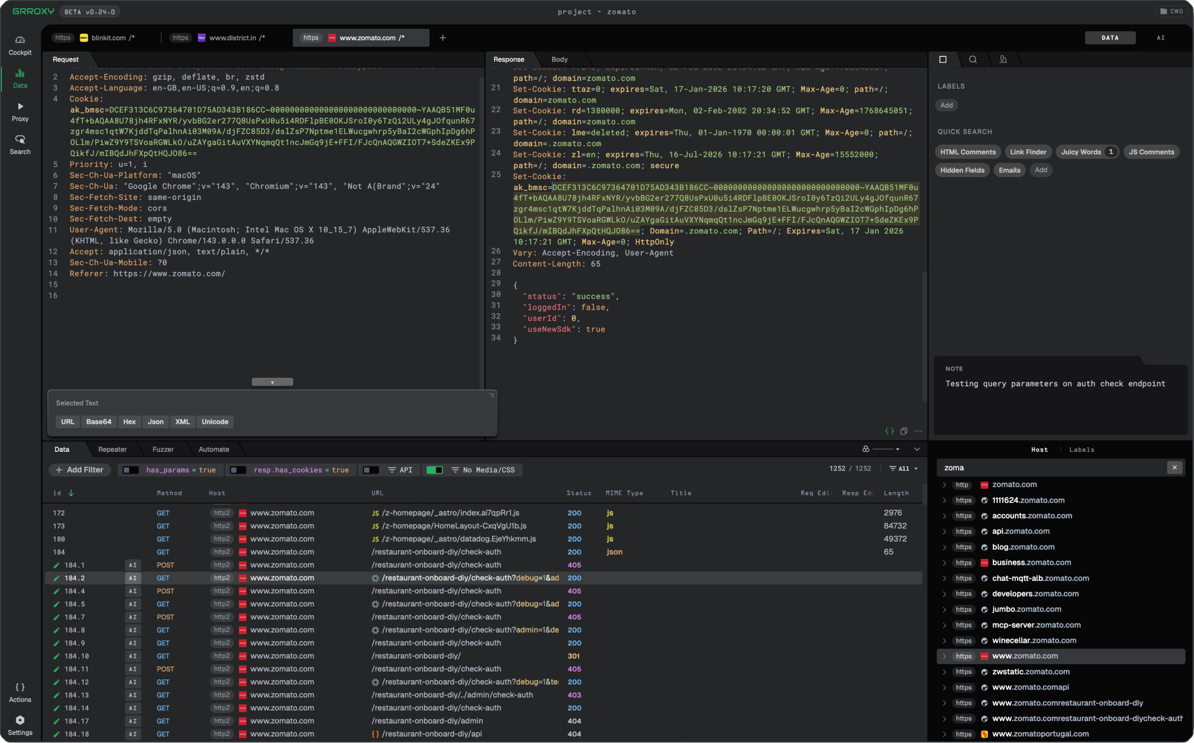
Using GRROXY Features
Filter, querying, finding, just ask it...
AI Assistant Sidebar
It’s everywhere
Work simultaneously
Sidebar is connected to respective tab
Browser/Proxy Control
Yes, try it out
Customise Prompt
Make it work your own way
BYOK Mode
Bring your own keys!!
MCP Server Support
Next on the roadmap
memory & TOOLs for your AI agents
core, Indexes, labels, notes, AI tools — everything redesigned to feed AI efficiently
-no more juggling-
A single panel for everything
Items auto-connects to main index, repeater, fuzzer and other type of items created by you or AI agents.

-resume in a click-
launch multiple proxies
with isolated profiles
Test multiple roles, admin, user A, user B or different targets in separate environment.




-resume in a click-
designed to explore in the wild

Better editor search
with search sidebar, create search presets & download search results
Link Finder
Juicy Words
JS Comments
HTML Comments
Hidden Fields
Emails
Add your own


SELECT
to decode/encode on the go...



designed to be productive and
make it your own

Multiple Huds
one of the features you don’t know you need yet...


DAMN ANOTHER DATA QUERY LANGUAGE



OR JUST ASK AI TODO THESE THINGS FOR YOU…
next on roadmap

claude code
integration

Grroxy
Actions

Cockpit

AI Agents
Lab
BuilT with love and rage ❤️
-gitesh sharma
